UP主: 封面: 简介:本套课程设计为零基础快速入门Linux操作系统系列课程,课程以讲解CentOS7版本为蓝本,讲解Linux常用的知识点。主打帮助同学快速上手Linux,能在工作中快速使用。...
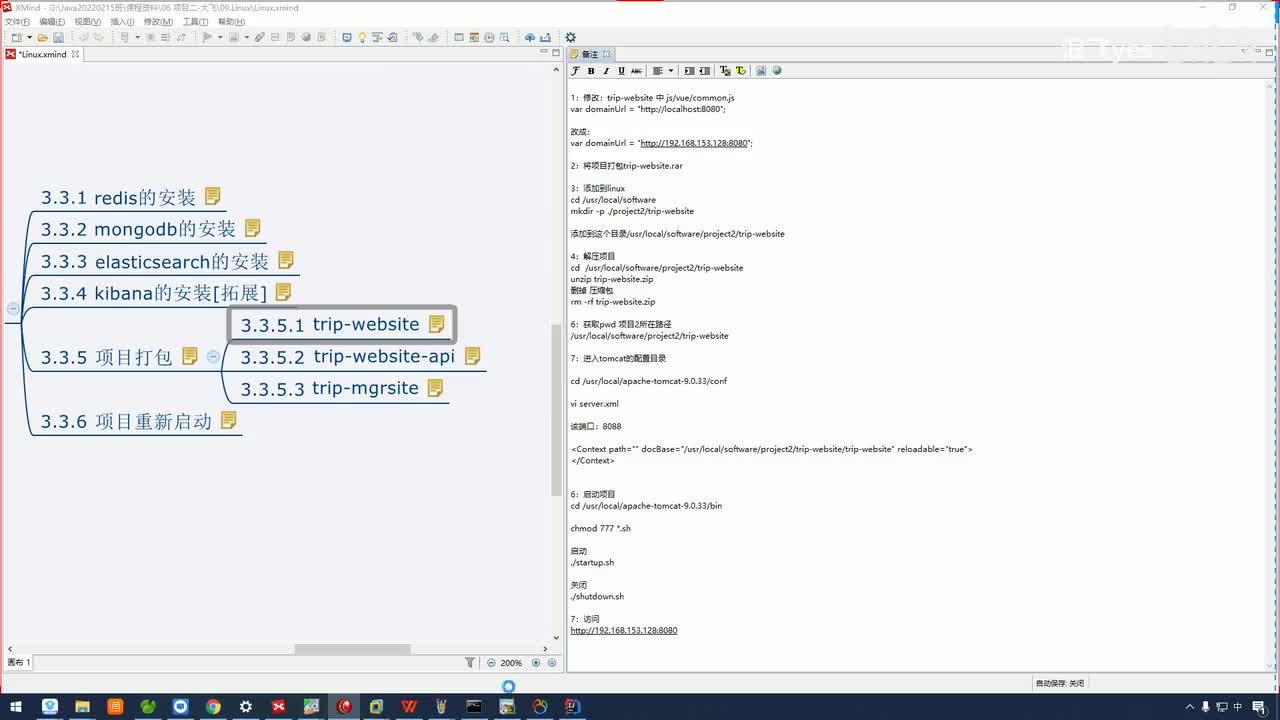
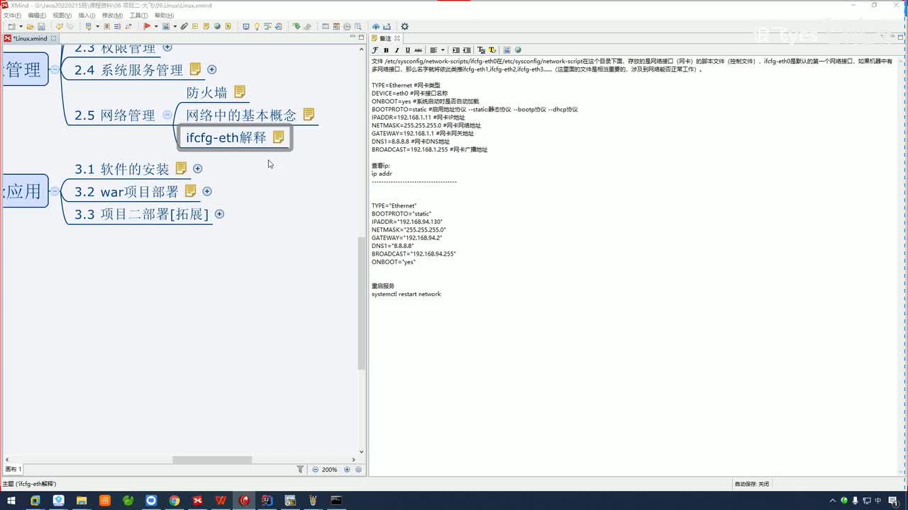
视频选集 01.linux介绍 02.WMware安装 03.CentOS7安装 04.SSH工具安装 05.系统目录结构 06.linux命令基本格式 07.linux常用命令-ls 08.linux常用命令-pwd_cd 09.linux常用命令-touch_mkdir_rmdir_rm 10.linux常用命令-快照与克隆 11.linux常用命令-cp_mv 12.linux常用命令-whereis_which_PATH 13.linux常用命令-find 14.linux常用命令-grep 15.linux常用命令-man_help 16.linux常用命令-zip_unzip 17.linux常用命令-gzip_gunzip 18.linux常用命令-tar 19.linux常用命令-关机与重启 20.linux常用命令-w_who 21.linux常用命令-last_lastlog 22.linux常用命令-df_top_free_history 23.linux常用命令-echo_cat_tail 24.vi编辑器-三种模式 25.vi编辑器-模式切换 26.vi编辑器-基本使用 27.vi编辑器-小问题 28.系统服务管理 29.进程查看与杀死进程 30.知识点回顾 31.用户管理操作 32.文件权限了解 33.文件权限修改 34.sudo授权命令 35.防火墙 36.网络中基本概念 37.DNS实现逻辑 38.静态ip配置 39.linux软件安装-rpm 40.linux软件安装-yum 41.JDK安装 42.tomcat安装 43.Mysql的安装 44.War版项目一部署 45.Jar版项目一部署 46.Redis的安装 47.MongoDB的安装 48.Elasticsearch的安装-服务器 49.Elasticsearch的安装-分词器 50.项目二部署-项目打包 51.项目二部署-项目部署